Meter Reading Exchanges

Meter Reading Exchanges zijn de standen en verbruiken die de netbeheerder de leverancier stuurt in het proces Uitwisselen Standen en Verbruiken (door RNB). Deze berichten worden in XML formaat uitgewisseld als een MeterReadingExchangeNotification bericht waarbij de response berichten ingelezen kunnen worden in de applicatie.

De MeterReadingExchangeResponse XML bestanden kunnen (eventueel gezipped) ingelezen worden. Deze berichten worden opgeslagen op het filesysteem in DVEP - EDSN-XML bercihten (N:\)

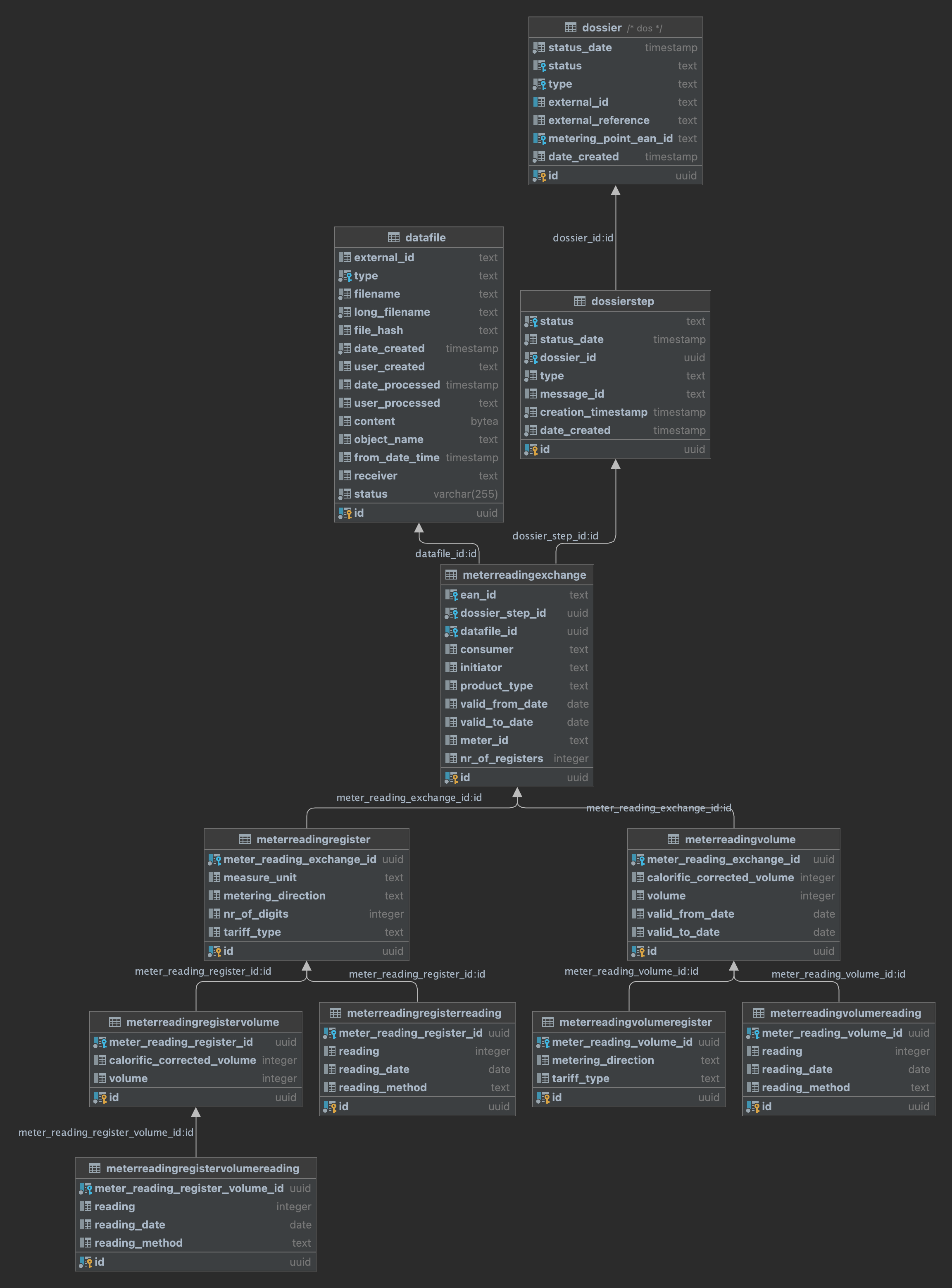
De ingelezen data wordt opgeslagen in de database in edsn_lv.meterreadingexchange:

id
ean_id
dossier_step_id
datafile_id
consumer
initiator
product_type
valid_from_date
valid_to_date
meter_id
nr_of_registers

behalve deze metadata wordt er nog meer data in onderliggende tabellen opgeslagen, zie onderstaand schema:

../_images/meterreadingexchange.png

Controles

Bij het inlezen wordt gecontroleerd of het bericht met MessageID al eerder verwerkt is. Indien dit het geval is wordt de verwerking van het bestand gestopt.

Compressed

Om gebruik in de vergelijkingen te vereenvoudigen is er een view toegevoegd met de data samengevoegd op aansluiting niveau per periode in edsn_lv.v_mre_obsolete met de volgende gegevens:

ean_id
meter_id
consumer
initiator
product_type
valid_from_date
valid_to_date
creation_timestamp
lvr_n (verbruik normaal)
lvr_l (verbruik laag)
tlv_n (verbruik teruglevering normaal)
tlv_l (verbruik teruglevering laag)
lvr_n_corr (gecorrigeerde verbruik normaal)
obsolete_time_stamp
mre_tot_n ((gecorrigeerde) verbruik normaal -/- verbruik teruglevering normaal)
mre_tot_l (verbruik laag -/- verbruik teruglevering laag)

Notitie

obsolete_time_stamp is gevuld met de datum/tijd waarop een nieuw bericht is ontvangen voor de periode waar het verbruik betrekking op heeft en daarmee is komen te vervallen.